magicalceylontours.com
HOME
About
Contact
Disclaimer
Privacy
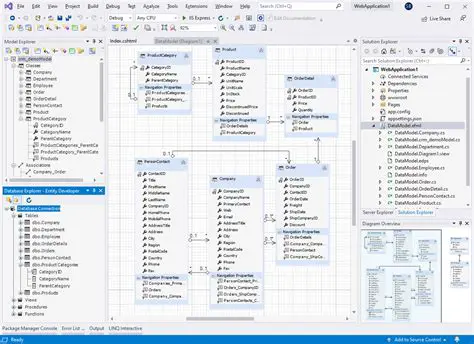
Visual ORM Model Designer with Code Generation
Oct 13, 2025
by magicalceylontours.com
125
views